Hello, @bromexp.
Let me share some information about why you're unable to print the Delivery note on your iPad.
The features on your mobile device are limited compared to what you can do within the other versions. That said, printing delivery note is only available on the desktop and in the browser as of the moment.
With that, I recommend doing this on your computer or in your iPad's gateway to accomplish. Let me give you the steps on how to achieve this.
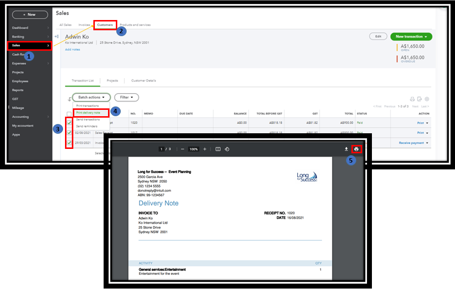
- Go to the Sales tab on the left pane.
- Choose Customers, then click the customer's name in the list.
- Check the transaction for which you want to print a note.
- In the Batch actions drop-down, select Print Delivery note.
- The preview screen will open, then click the Print icon.

For more details, visit this link: Create and print a delivery note in QuickBooks.
Additionally, you can run the Transaction List by Customer report in your browser. Then customize it to show the customer's open balance, due date, status, account, and more. Plus, you print, email, and export the report.

For more information, check out this article: Run reports in QuickBooks Online.
Feel easy to visit this article to know the supported features of your iPad: Compare mobile app features.
Comment below if there is anything that you would like to know about the mobile app. I'm glad to help you get what you want in QuickBooks. Keep safe and well.